Streaming to AirPlay
Overview
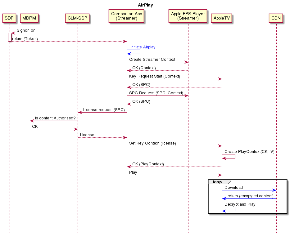
The sequence of events for streaming to an AirPlay receiver device is as follows:
- The app running on the iOS device initiates AirPlay.
- The app requests and receives the licence.
- The app passes the licence and the stream URL to the AirPlay receiver device.
- The AirPlay receiver device downloads content directly and uses the licence to decrypt it and play it back.
Streaming to AirPlay is not the same as mirroring. With mirroring, the phone/tablet downloads the content and renders it on the AirPlay receiver device. With streaming to AirPlay, the AirPlay receiving device downloads the content directly.
Only content for which the appropriate usage rules are configured can be streamed to AirPlay.
Streaming to AirPlay
To send content to an AirPlay receiver device, the content must be encoded using Apple's FairPlay Streaming (FPS). The process of playing via AirPlay is transparent to the app if it uses the AVPlayer object. The app running on the iOS device requests the licence and passes it to the AirPlay receiver device along with the stream URL.
The following diagram shows the end-to-end interactions involving content playback and control:
