Authentication
Do not host authentication tokens in any publicly-accessible locations (such as public source code repositories).
Doing so presents a security risk.
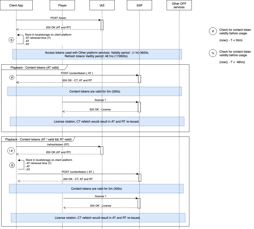
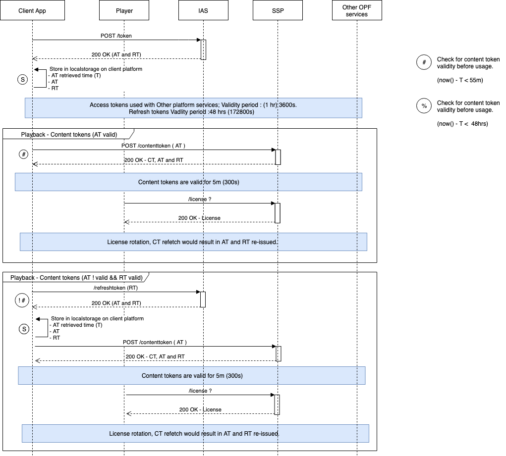
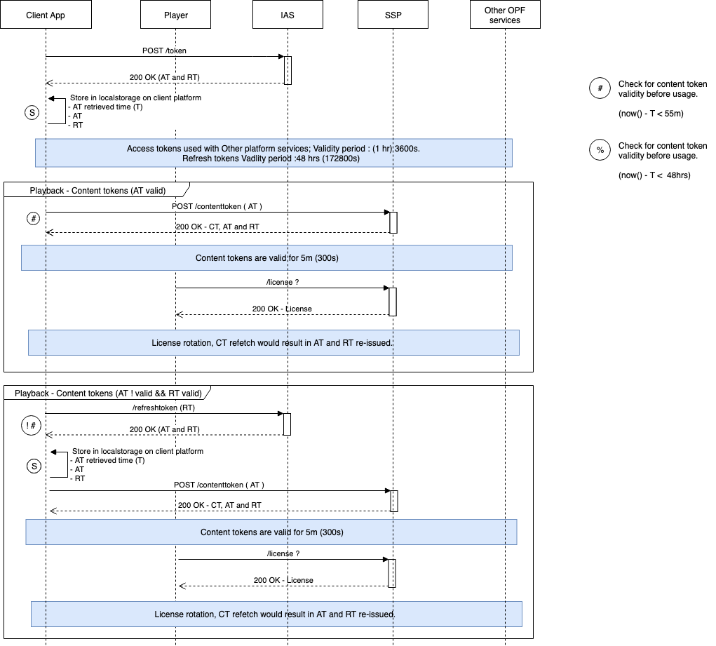
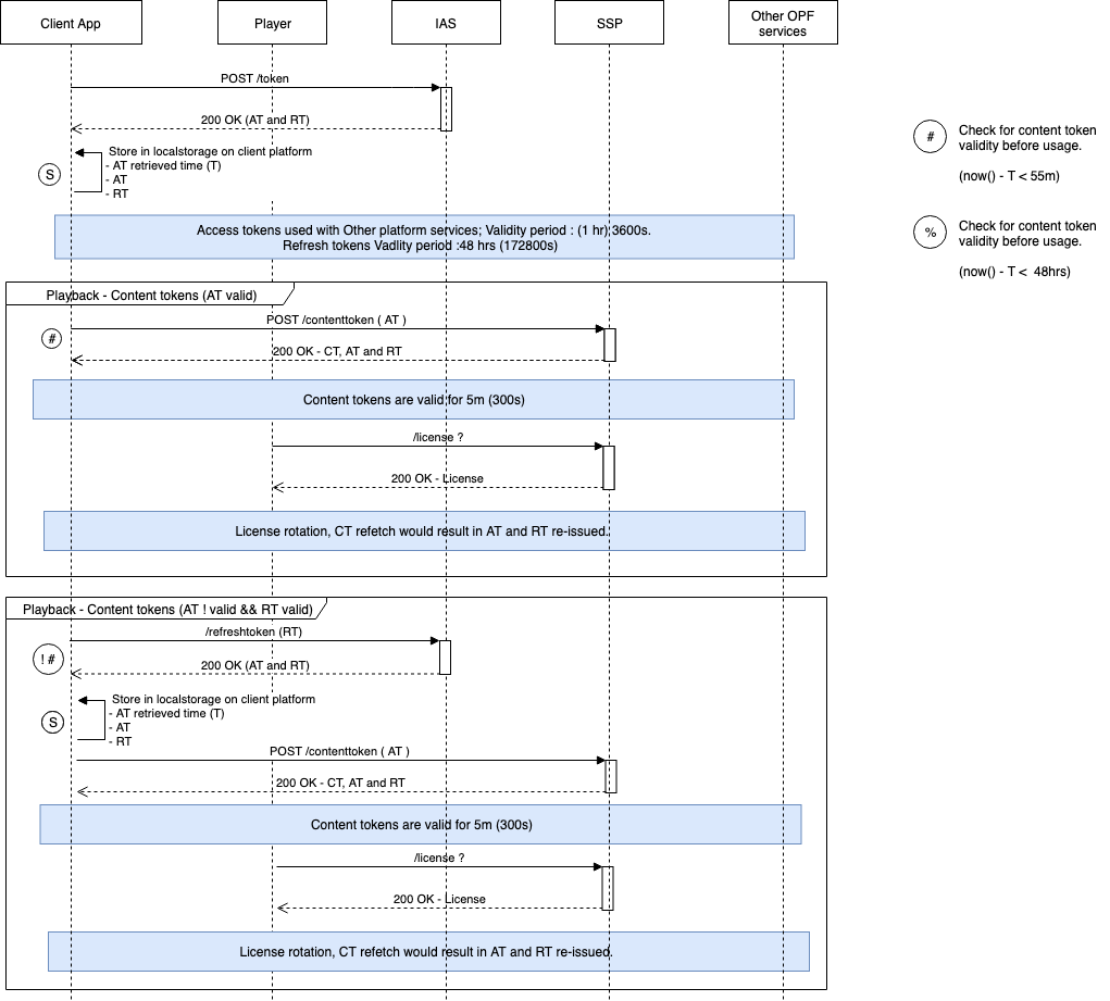
To ensure that only valid devices and users connect to and use the OpenTV Platform, authentication services are provided to authorise all incoming requests. Some deployments may have additional layers of security at a lower network level, for example geo-IP filtering, firewall IP whitelist, or DHCP IP whitelist. Client authentication is primarily executed by use of an authentication token. The HTTP Router, IAS, and ADM are responsible for client authentication functionality in the platform.
