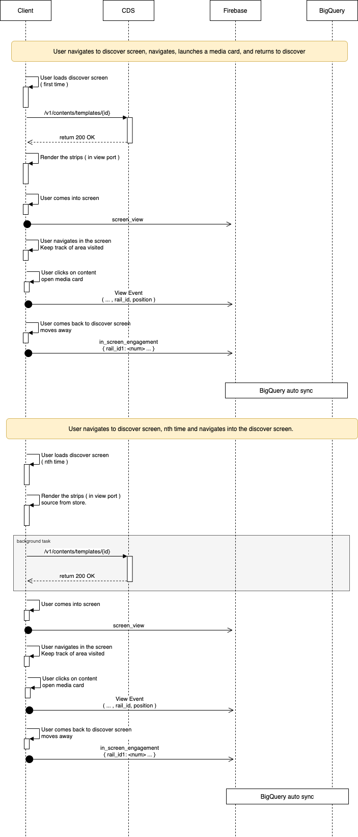
Rails flow and interaction
Description
The following diagram shows the interactions between the reference NAGRAVISION ION client and the related services as used in the recommended way, based upon the reference implementation.
This diagram shows the requesting and rendering of a single screen based upon a view returned by the Content Delivery service.
