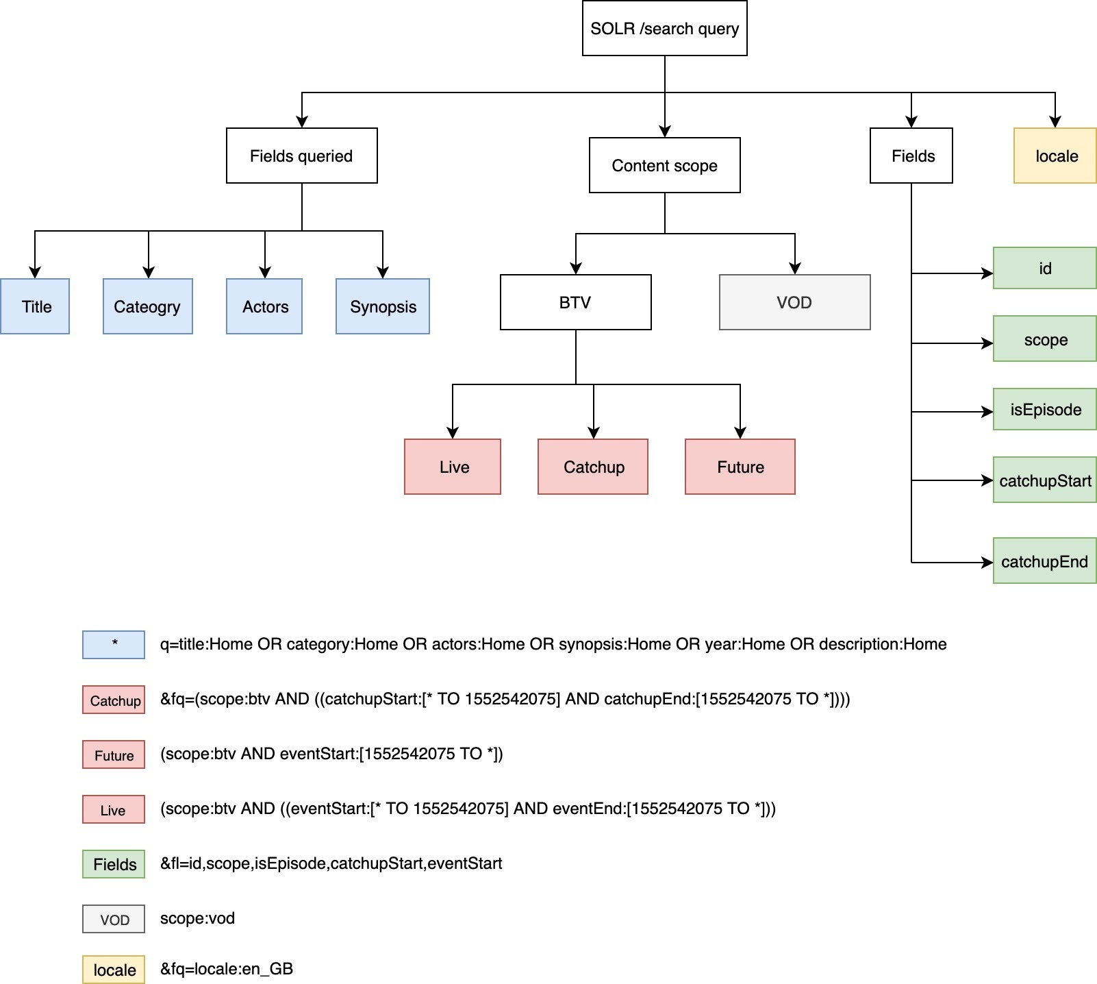
Direct Content Search (via MDS & SOLR)
The MDS supports search functionality, including a keyword suggest API. Its APIs cover both Live content and VOD, but the scope can be restricted by one or the other. The fields involved in the search APIs are a reduced subset of those fields available in the browse APIs. This is because during a search the MDS has to gather applicable results rather than find specific ones, and using a reduced set of data decreases the search time dramatically. The parameters of the search APIs are not always equivalent to the browse APIs as different underlying technology is used.
Sample search URLs
https://api.aws.staging.staging-vpc.otvse.net/metadata/solr/GLOBAL/search?q=title:Home OR category:Home OR actors:Home OR synopsis:Home OR year:Home OR description:Home&fq=(scope:btv AND ((catchupStart:[* TO 1552542075] AND catchupEnd:[1552542075 TO *]))) OR scope:vod OR (scope:btv AND ((eventStart:[* TO 1552542075] AND eventEnd:[1552542075 TO *]) OR (eventStart:[1552542075 TO *])))&fq=locale:en_GB&fl=id,scope,isEpisode,catchupStart,eventStart&wt=json&rows=100
https://api.aws.staging.staging-vpc.otvse.net/metadata/solr/GLOBAL/search?q=title:"Home" OR category:"Home" OR actors:"Home" OR synopsis:"Home" OR year:"Home"&fl=title,id,scope,rating.precedence,rating.code,service,eventStart,eventEnd,entity&fq=(scope:btv AND ((eventStart:[* TO 1552546198] AND eventEnd:[1552546198 TO *]) OR (eventStart:[1552546198 TO *]))) OR (scope:btv AND (catchupStart:[1551941398 TO *] AND catchupEnd:[1552546198 TO *])) OR scope:vod&wt=json&rows=100
The following diagram depicts usage of the SOLR API for searching on various parameters with examples:

Data models
Search result
The search result should return just enough information to display results in a list to the user. It is expected that the UI application make secondary calls to the browse APIs (by content ids) to enrich the results or display a media card type screen. Each object type conforms to the same schema, as shown below.
Suggestion result
The suggestion result returns keywords that match they search term entered so far. Each result includes the entity it corresponds to (e.g. content or actor) and the suggested keyword. This allows the UI to either amalgamate the results in one list, or split the list per entity type.