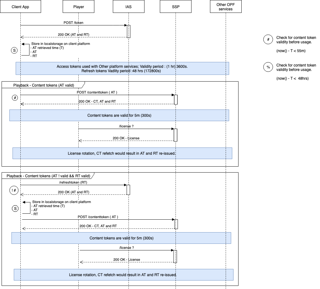
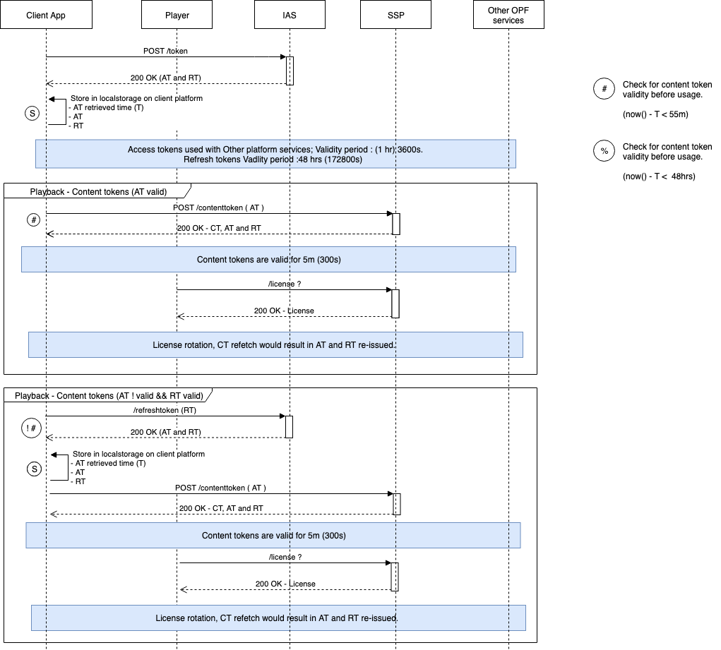
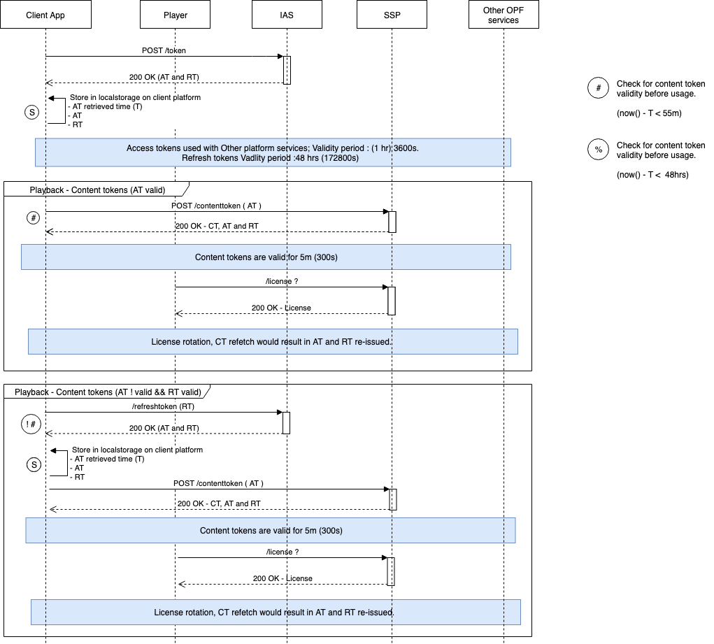
Authentication
To ensure that only valid devices and users connect to and use the OpenTV Platform, authentication services are provided to authorise all incoming requests. Some deployments may have additional layers of security at a lower network level, for example geo-ip filtering, firewall IP whitelist or DHCP IP whitelist. Client authentication is primarily executed by use of an authentication token. The HTTP Router, IAS and ADM are responsible for client authentication functionality in the platform.
